夸克网盘电脑版是一款专业的云存储工具,为Windows/macOS用户提供安全高效的跨平台文件管理解决方案。作为移动端的完美延伸,该软件集大容量存储、极速传输、智能办公于一体,支持最大6TB个人云空间,满足用户工作文件同步与生活数据备份的全场景需求。

夸克网盘电脑版软件特点
超高速传输
智能多通道加速技术,传输速度提升300%
支持20GB大文件秒传(重复文件去重)
智能文件管理
文档/图片/视频自动分类
全局搜索支持内容关键词定位
专业办公支持
在线预览200+文件格式(含CAD/PSD)
团队协作空间支持50人同时编辑
安全防护体系
企业级端到端加密
敏感文件自动识别+二次验证
无缝多端同步
实时同步手机/电脑/网页端
历史版本保留长达1年
高效办公工具集
内置PDF转换/OCR识别
视频压缩不损画质
会员专属特权
6TB超大空间(普通用户1TB)
8K视频在线播放
夸克网盘新版特性
一、智能备份把电脑搬到夸克网盘
重要办公学习资料怕丢失?网盘备份文件时电脑变慢?
登录夸克网盘开启备份,支持微信/QQ/桌面/文档/下载
备份和指定文件夹备份;
夸克网盘独有三种智能备份模式,低耗能不卡顿。
二、大屏播放更沉浸,新升级AI字幕
1、最高支持4K高清画质,屏幕能支持多高清,播放器体验就有多清晰;还有高阶配置,支持多音轨和多字幕;倍速0.5-5随心调,高效学习还免费;
2、新升级AI字幕,学习课件自动生成字幕,英语材料直接翻译,并导出成文稿。
三、夸克快传,大文件无损传输,永久保留不过期
1、支持最大100GB文件发送,批量发也很方便;文件没有时间限制,永不过期~
2、不仅能发给自己的其他设备,还可以邀请朋友创建群组,不管是本地文件还是网盘文件,都可以一键发送,不压缩文件,保留所有原始参数。
四、易用的PDF阅读编辑,文件无需下载在线处理
1、页面自由添加提取,轻松拆文件
2、画笔涂鸦高亮标注,快速标识重点
五、一键转换PDF,高保真还原排版
1、将PDF转换成Word、Excel、PPT、图片,快速精准,
2、多文档也能批量上传和转换,让工作更高效
六、136种格式在线预览,无需下载马上查看
1、多种音视频,图片,文档,笔记,代码文件在线预览;
2、CAD工程图,psd设计图,xmind脑图,json代码等无需下载,直接查看!
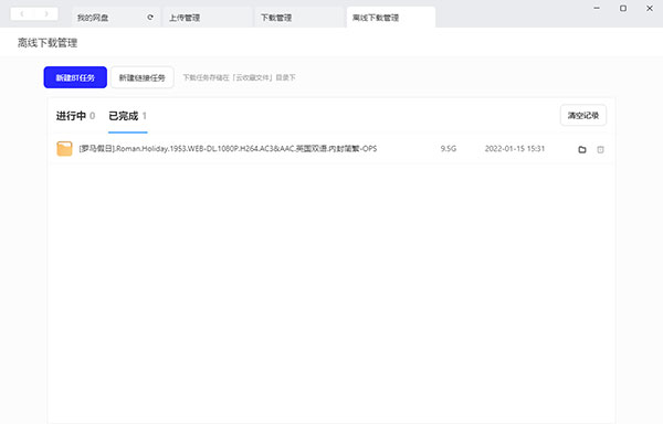
夸克网盘电脑版怎么用?
1、打开软件后,通过手机验证码,或者使用手机夸克浏览器app扫码即可登录夸克网盘;

2、点击离线下载管理,选择新建链接或新建BT任务;

3、粘贴磁力链接或上传BT文件,等待扫描文件;

4、已完成即可在网盘中找到刚刚离线下载好的文件。


IP海
唱醒AI翻唱
CSR3街头赛车
愤怒的小鸟卡丁车
巴尔干驾驶区
水印相机免费版
麻辣烫大师
ZY Play
NFC Tool
第七史诗国际服
Ben 10终极英雄中文版
pokemon sleep
小兵别嚣张
飞翼2018
MagicPoser
躲猫猫大乱斗
饥饿派画家2
神椿市协奏中




























